计量器具公共服务平台——计量器具在线送检
计量器具公共服务平台以国家相关考核规范为标准,结合省市县各级计量检定机构、授权机构和相关企事业单位的实际业务流程,通过接口内外网隔离,既对检定校准业务进行了全流程跟踪,又保证了检定数据、证书的安全性。
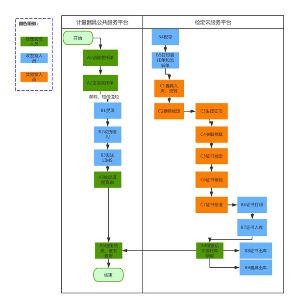
注:平台在线送检功能要求当地检定机构内部业务系统接入平台,或者检定机构开通了检定云服务平台,在线送检功能才能生效。
在线送检流程演示

A1:创建委托单。计量器具使用单位选择要送检的器具、送检单位、计划送检时间和要求检出时间,创建委托单。
A2:发送委托单。计量器具使用单位创建的委托单,正式发送到检定机构。
B1:受理委托单。检定机构看到使用单位发送过来的委托单,
B2:收货核对。检定机构收发人员,根据委托单上的器具信息核对使用单位送来的器具,确保实物跟电子委托单一致,且没有任何损坏,符合检定条件。
B3:发送LIMS。检定云服务平台,简称LIMS,主要是对实验室检定、证书制作和审核过程的管理。收发人员核对完成后,将委托单信息从计量器具公共服务平台发送到检定云服务平台。
B4:配号。赋予每个器具唯一的登记号,按照规则赋予流转单号。流转单号规则如下:系统将同一岗位的器具归入一张流转单内,若同一岗位的器具有加急,有未加急的,则加急归入一张流转单,未加急归入一张流转单。在此基础上,若同一张流转单上的器具数量超过8个,则自动拆成二张流转单,即每张流转单上最多8个器具。若该器具为初次安排计划,系统自动根据器具名称在器具库中查找,若匹配成功,则默认一个校检部门与校检岗位,配号时可修改。若非初次安排,则以上次安排时选择的部门与岗位为准。
B5:打印委托单和流转单。打印的委托单,直接给客户。打印的流转单,跟器具一起送到对应的实验室。
C1:器具入库、流转。实验室人员收到待检定器具后,扫描流转单上的一维码,完成器具入库。如果器具需要多个实验室进行检定,实验室接收、送出器具时,都要扫描流转单上的一维码,完成器具流转。
C2:器具检定。器具入库后,实验室人员按照国家规定的检定规程进行检定,记录检定
C3:生成证书。按登记号晒选出检定完成的器具,选择证书模板,填写本次检定结果
C4:关联器具。将器具唯一性编码,绑定到证书上,实现器具和证书的一一对应关系。
C5:证书检定。证书编写完成后,点击检定。
C6:证书核验。对应负责人对证书进行核验,检查有误错漏。
C7:证书批准。如果证书没有问题,对应负责人批准该证书。
B6:证书打印。使用本检定所的特定纸张,打印证书。
B7:证书入库。将打印好的证书入库,待用户提取。
A3:检定进度查询。用户可通过计量器具公共服务平台查询哪些器具检定完成,哪些器具还未检定。
A4:缴费后凭委托单领取。用户在收到领取器具通知后,凭委托单缴费,支持现场支付、转账等方式。
B8:证书出库。缴费完成后凭缴费单领取证书。
联系德信体育.(中国)官方网站
德信体育.(中国)官方网站
全国服务热线:400-8531-178
地 址:济南高新开发区新泺大街786号
电 话:0531-88875686

电 话:0531-88871116/1026/1028(管控一体化事业部)
电 话:0531-88871139(水资源事业部)
电 话:0531-88878673(智慧计量推广中心)
电 话:0531-88875605(工业互联网事业部)
电 话:0531-88875676(能源管控事业部)
邮 编:250101
E-mail:dalu@china-dalu.com
| * 联系人: | 请填写您的真实姓名 |
| * 手机号码: | 请填写您的联系电话 |
| 电子邮件: | |
| * 采购意向描述: | |
| 请填写采购的产品数量和产品描述,方便我们进行统一备货。 | |
| 验证码: |
|
相关资讯
- 匠人匠心 彰显工控典范!德信体育.(中国)官方网站DCS及热控仪表成套项目积极推进中!
- 喜讯丨德信体育.(中国)官方网站成功中标邹平货运铁路专用线工程物资及设备采购项目集控系统
- 为制造强国建设插上数字化“翅膀”
- 【工业互联网标识解析应用场景】仪器仪表制造企业应用场景
- 【工程案例】山东太阳纸业股份有限公司热电事业部零排放项目DCS分散控制系统
- 邀请函 | 德信体育.(中国)官方网站与您相约2021年第三届中国(上海) 国际计量测试技术与设备博览会
- 动态丨德信体育.(中国)官方网站受邀参加济南市工业互联网“百千万”应用场景签约仪式!
- 《工业数字化转型白皮书》:15项新兴技术及其应用场景,你知道几个?
- 一图带你了解工业互联网仪表平台能源管理专项服务!
- 工程捷报丨德信体育.(中国)官方网站承担的太阳纸业多个热电新建及改造项目优化控制投入运行!
| 我要评论: | |
| * 内 容: |
(内容最多500个汉字,1000个字符) |
| 验证码: | 看不清?! |
联系德信体育.(中国)官方网站
德信体育.(中国)官方网站
电 话:0531-88878657/88875686
传 真:0531-88870171
E-mail:dalu@china-dalu.com
地 址:济南高新开发区新泺大街786号











共有-条评论【我要评论】